欢迎进入
附属中等舞蹈学校
站点首页
学校新闻
学校概况
学校公告
教学单位
职能部门
招生信息
专家名录
附属中等舞蹈学校秋季学期学生安全工作部署会议
舞蹈学校芭蕾舞学科多名学生在第22届韩国首尔比赛中斩获佳绩
舞蹈学校中国舞学科学生在第22届韩国首尔国际舞蹈大赛中喜获佳绩
“凝心聚力强势归 芳华绽放谱新篇”sxaqs附属中等舞蹈学校在第四届CEFA芳华杯斩获佳绩
必威游戏中心附属中等舞蹈学校2025年留学生招生简章
公共服务平台
附属中等舞蹈学校
>>
学校新闻
>>
正文
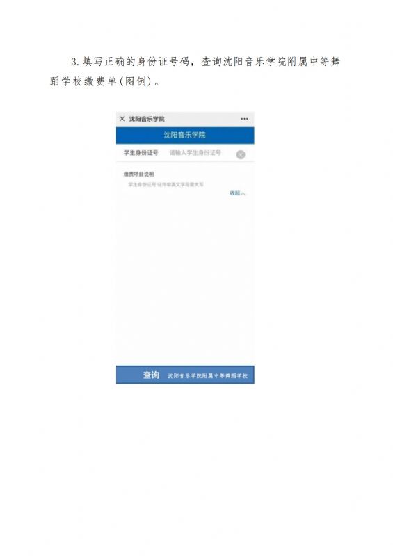
必威游戏中心附属中等舞蹈学校2025年新生缴费须知
信息发布:
附属中等舞蹈学校
发布时间:
2025-06-15 19:00:08
(
1
/4)
必威游戏中心附属中等舞蹈学校2025年新生缴费须知
发布人:
褚孝申
责任编辑:
黄山
上一篇:
必威游戏中心附属中等舞蹈学校2025年招生录取名单
下一篇:
必威游戏中心附属中等舞蹈学校2025年招生考试第一批补录考生缴费须知
==国家教育部门==
中国教育部网站
中国高等教育学生信息网
中国教育部留学生网
==辽宁省教育部门==
辽宁省教育厅
辽宁教育科研网
==其他音乐院校==
中央音乐学院
中国音乐学院
上海音乐学院
四川音乐学院
武汉音乐学院
星海音乐学院
天津音乐学院
西安音乐学院
浙江音乐学院
哈尔滨音乐学院
==辽宁省本科院校==
东北大学
大连理工大学
大连海事大学
辽宁大学
大连大学
沈阳大学
沈阳理工大学
辽宁工程技术大学
沈阳工业大学
沈阳建筑大学
辽宁石油化工大学
大连交通大学
辽宁科技大学
沈阳农业大学
中国医科大学
大连医科大学
沈阳药科大学
辽宁师范大学
沈阳师范大学
渤海大学
东北财经大学
大连民族大学
中国刑事警察学院
沈阳化工大学
大连工业大学
辽宁工业大学
沈阳航空工业大学
沈阳工程学院
辽宁科技学院
大连海洋大学
辽宁中医药大学
锦州医科大学
沈阳医学院
鞍山师范学院
大连外国语大学
沈阳体育学院
鲁迅美术学院
辽宁对外经贸学院
==各类报纸数字版==
人民网
光明网
环球网
参考消息
北国网
人民日报电子版
辽宁日报集团多媒体数字报纸
新京报电子版
锐捷认证客户端
校址:辽宁省沈阳市和平区三好街61号
Copyright © 2016 必威东盟官网All rights reserved.
邮编:110818
辽ICP备05025940号-2
BetWay必威官方网站app